Posts
30
Following
56
Followers
45
Linux RISC-V kernel hacker
Maintainer of T-Head TH1520 SoC

Thorsten Leemhuis (acct. 1/4)

6.18.y is now officially a longterm kernel series, as can be seen here:

https://www.kernel.org/category/releases.html

Projected EOL is Dec, 2027 (two years from now) – just like the 6.1.y series. All the other series as of now are scheduled for EOL in about one year from now – and 5.4.y just was EOLed, as planned (see https://social.kernel.org/objects/da258e20-22b9-4805-a9e5-5a506eb2bf91 and https://git.kernel.org/pub/scm/docs/kernel/website.git/commit/?id=0f52d79a5053091c95a269ff6fddbece27ea1d64 ).

Note, the kernel.org front page for the next ~two months (e.g. until 6.19 is out) will keep listing 6.18.y as latest stable series, as it might break peoples scripts to call it longterm there:

https://git.kernel.org/pub/scm/docs/kernel/website.git/commit/?id=b9ea3472ee1d973f4c27d075c7e4445afa7ade89

0
6
2

Thorsten Leemhuis (acct. 1/4)

The @lwn article "The current state of architecture support" is now freely available:

https://lwn.net/Articles/1045363/

""There have been several recent announcements about Linux distributions changing the list of architectures they support, or adjusting how they build binaries for some versions of those architectures. […] Linux supports a large number of architectures, and it's not always clear where or by whom they are used. With increasing concerns about diminishing support for legacy architectures, it's a good time to look at the overall state of architecture support on Linux.

The 6.17 supports 21 different architectures […]""

0
3
1
Wow! I only just realized that there is a 'nested' thread view on lore. I've been using the default 'flat' forever and randomly just clicked on 'nested'. So much better! :) https://lore.kernel.org/linux-riscv/37cfd941-f51d-44d8-8283-389ea8d53e69@codethink.co.uk/t/#mf12d1cd651f187f2558c14580056003899fe4876
0
2
7

Please donate to @conservancy if you can! They're doing great work keeping free software available to everyone.

https://sfconservancy.org/news/2025/nov/26/2025-fundraiser-launched-with-largest-match-yet/

0
4
2

When a kernel commit starts with "In A.D. 1582 Pope Gregory XIII found that ..." you know you're in for a ride:
https://git.kernel.org/pub/scm/linux/kernel/git/torvalds/linux.git/commit/?id=f076ef44a44d02ed91543f820c14c2c7dff53716
tl;dr: Rockchip decided November should have 31 days...

6
28
3

Krzysztof Kozlowski

If you ever wondered where do we stand in Linux kernel with DTS validation (dtbs_check) of various platforms, which architectures are fully compliant and where we see nice progress, please join my session on 9th of December in Tokyo during Open Source Summit Japan 2025: Status of DTS Validation in Linux Kernel
https://sched.co/29Foi

I will also have a shortened version at the Linux Plumbers Conference, just a few days after.

#OSSummit #OSSJapan2025 #LinuxPlumbers
0
1
4

Thorsten Leemhuis (acct. 1/4)

explorer

https://reverser.dev/linux-kernel-explorer

""Chapter 1 — Understanding Linux Kernel Before Code

The kernel isn't a process—it's the system. It serves user processes, reacts to context, and enforces separation and control.

The Kernel Is Not a Process: It's the always-present authority bridging hardware and software.
Serving the Process: Orchestrates syscalls, interrupts, and scheduling to keep user tasks running.
System of Layers: Virtual, mapped, isolated, and controlled—structure at runtime.

📚 Study Files
init/main.c […]""

0
2
1

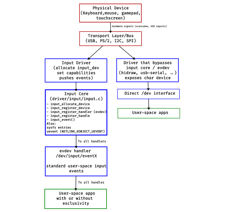
Thorsten Leemhuis (acct. 1/4)

The Input Stack on Linux – An End-To-End Architecture Overview

https://venam.net/blog/unix/2025/11/27/input_devices_linux.html

Patrick Louis writes: ""Let’s explore and deobfuscate the input stack on . Our aim is to understand its components and what each does. Input handling can be divided into two parts, separated by a common layer:

-level handling: It deals with what happens in the kernel and how events are exposed to user-space
[…]
Exposed layer (middle)
[…]
User-space handling:
[…]
The Widgets, , window managers, and compositors, which rely on everything else

We’ll try to make sense of all this, one thing at a time, with a logical and coherent approach.""

0
5
1

K. Ryabitsev-Prime 🍁

How big is lore.kernel.org? I counted 17,154,017 unique message-ids.

I think that's roughly how many emails @gregkh replies to every day.
0
7
26

Thorsten Leemhuis (acct. 1/4)

The Life of a Packet in the

https://www.0xkato.xyz/life-of-a-packet-in-the-linux-kernel/

0xkato writes: ""A practical tour from write() to recv()

You run curl http://example.com and now you have some HTML in your terminal but what actually happened? Linux walks your bytes through a small set of well‑defined steps: pick a path, learn a neighbor’s MAC address, queue the packet, ask the NIC to send it, then reverse that on the other side.

This post tries to explain that path as simply as I can. If you’ve used , run curl, or poked at ip addr before, you’re qualified to read this. No deep background needed. […]""

0
3
1

Thorsten Leemhuis (acct. 1/4)

Edited 16 days ago

If you had odd failures (like compilers or package manager aborting[1]) with 6.18-rc6 (and mainline snapshots a few days older and younger), then switch to latest mainline now, as it since about 12h contains a fix for the problem:

https://git.kernel.org/torvalds/c/5bebe8de19264946d398ead4e6c20c229454a552

[1] https://lore.kernel.org/lkml/20251117082023.90176-1-00107082@163.com/

1
4
1

Jonathan Corbet

The company that provides LWN's health insurance just sent me a helpful thing about how a very small number of employees, those with expensive chronic conditions, drive the bulk of insurance claim costs.

We are far too small to have such a plan, but bigger companies pay their claim costs. As these companies lay people off, surely they wouldn't target the few employees that, we are being told, are the reason their health-insurance costs are going through the ceiling. The ones who most need the insurance they would stand to lose.

Right?

https://www.anthem.com/employer/the-benefits-guide/the-high-cost-reality-what-2024-trends-mean-for-self-funded-employers
4
8
15

Thorsten Leemhuis (acct. 1/4)

The recording from the conversation between @torvalds and @dirkhh last week at Korea is online now:

https://www.youtube.com/watch?v=tWx769t1JKg

0
2
1

Thorsten Leemhuis (acct. 1/4)

Edited 24 days ago
0
2
1

Thorsten Leemhuis (acct. 1/4)

Edited 24 days ago
0
3
1
Great post from Michał Wilczyński about their "journey into creating safe Rust abstractions for the kernel's PWM subsystem, demonstrated with a real world fan controller driver for the RISC-V TH1520 SoC"
https://mwilczynski.dev/posts/bringing-rust-to-the-pwm-subsystem/ #linuxkernel #linux #rust #rustforlinux #pwm #riscv
0
5
12

Ian Kluft ✅🖥️📡

The monthly Portland Linux Kernel Meetup is this Thursday, November 13 6-9pm at Lucky Labrador Beer Hall, 1945 NW Quimby St, Portland, Oregon 97209. Look for a table with a Linux Tux🐧 plushie.
event page: https://ikluft.github.io/pdx-lkmu/november-2025-portland-linux-kernel-meetup.html
iCal import/subscribe: https://ikluft.github.io/pdx-lkmu/calendar.ics
Calagator entry: https://calagator.org/events/1250482307
organizers: @pdp7 @jstultz

0
3
1

K. Ryabitsev-Prime 🍁

I released korgalore 0.1 -- the tool to put lore mailing lists directly into your gmail inbox using gmail's api.

Announcement: https://lore.kernel.org/tools/20251105-mottled-bizarre-marmoset-b055ae@lemur/T/#u

Docs: https://korgalore.docs.kernel.org/
0
5
10

Thorsten Leemhuis (acct. 1/4)

Linux 6.18-rc4 is out:

https://lore.kernel.org/lkml/CAHk-=whWN96sqa17ZzmWWT2uomirTk08k9tmVySYMG80X+KDhw@mail.gmail.com/

""[…] Last week in fact felt *so* calm that I was surprised to notice that rc4 isn't really smaller than usual: all the stats look very normal, both in number of changes and where the changes are. The bulk is driver fixes, with - as is the norm - gpu, networking and sound driver leading the charge.

[…]

Talking about schedule: while 6.18 looks normal so far (knock wood), during the next release we will have not only the yearly kernel maintainer summit and associated travel during the merge window, we'll also have the whole holiday season thing going on later in the release. Right now I don't think it will affect things much - I suspect I'll do the by now usual "we'll drag out the 6.19 release by a week to make up for time lost to holidays", but that obviously depends on 6.18 all continuing as normal etc. So things can still change.

Linus""

0
1
1

I'm always hyping perfetto, because it's *really really* cool! Lalit does amazing work and has been super helpful sharing his knowledge on both how to do things in perfetto and even how to add features to the code for things I found missing. So it's great to see his post about his presentation from the Tracing Summit.

One neat thing in the talk is the examples show how perfetto can also ingest and visualize perf and trace-cmd output if those tools for capturing data are more familiar then perfetto's own!

https://lalitm.com/perfetto-swiss-army-knife/

1
10
2
Show older